跳到主要內容區塊
您的瀏覽器不支援JavaScript功能,若網頁功能無法正常使用時,請開啟瀏覽器JavaScript狀態
回環安室首頁
網站導覽
English
Search
Menu
漢堡鈕選單
環安行事曆
環安常見問題
漢堡鈕選單
處室介紹
人員執掌
環安衛政策
教育部安衛認可
年度報告
業務專區
教育訓練
化學品管理
廢棄物管理
生物安全
游離輻射
緊急應變/職災通報
健檢資訊
職業安全衛生四大計畫
綠色採購
減塑專區
各項監測
會議記錄
環安委員會
毒化物管理委員會
生安會
環安系統
環安衛運作系統
承攬商管理系統
危害物質查詢
相關法規
設置辦法
安全衛生規章
環境保護規章
安全衛生各項計畫
標準作業程序
相關表單
實驗室化學品表單
實驗室廢棄物表單
實驗室自動檢查表單
實驗場所危害告知單
承攬管理表單
其他文件表單
實驗室懶人包
新進人員懶人包
實驗室懶人包
首頁
業務專區
化學品管理
化學品管理
化學品公告
【化學品】
115年4月27日公告修正「列管毒性化學物質及其運作管理事項」,請查照。
【化學品】
化學品與鋼瓶購買系統登錄作業
【化學品】
公共危險物品之種類、分級及管制量
【化學品】
毒化新增列管147種全氟己烷磺酸及其鹽類與相關化合物
更多...
化學品校內規定
【化學品_規定】
職安署化學品分類一覽
【化學品_規定】
化學品管理與採購
毒性及關注化學物質
新化學物質
先驅化學品
優先化學品
管制性化學品
事業用爆炸物
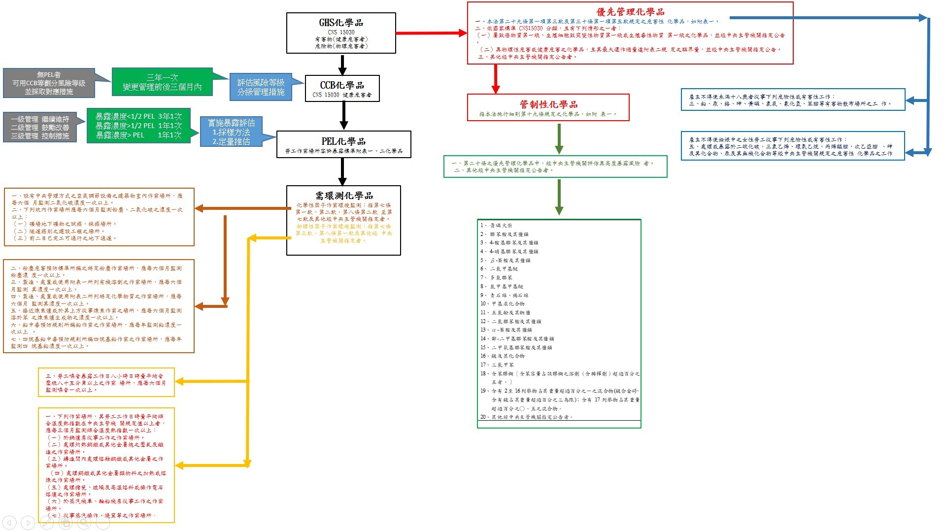
化學品分級管理
化學品校外法規
【化學品_法規】
【法規_毒化物】「列管毒性化學物質及其運作管理事項」部分事項公告修正,並自即日生效
化學品報告
化學品紀錄
登入成功
Close (Esc)
Share
Toggle fullscreen
Zoom in/out
Previous (arrow left)
Next (arrow right)